Die Anzahl der Sanktionsmaßnahmen gegen Russland, Belarus und Co nimmt in der heutigen Zeit so schnell zu, dass man Mühe hat hinterher zu kommen. Abhilfe schafft das Tool pTaric, welches als nützliche Erweiterung zu unserer SAP® integrierten Zollsoftware pZoll zu sehen ist. Es prüft zuverlässig mit tagesaktuellen Daten gegen häufige e-zoll Fehlermeldungen. Sie sparen Zeit bei der Zollanmeldung, verhindern nicht zulässige Ausfuhren sowie Einfuhren und erlangen Sicherheit bei der korrekten Klassifizierung und Vergabe von Codierungen.
Sofort wissen, was exportiert werden darf
Was darf exportiert werden und unter welchen Bedingungen? Welcher Dokumentenartencode wird dafür benötigt? Was heute erlaubt ist, ist morgen vielleicht bereits verboten.
Haben die e-zoll Fehlermeldungen seit dem laufenden Anstieg der Sanktionen gegen Russland, Belarus und Co auch bei Ihnen zugenommen? Die in unserer Zollsoftware pZoll inkludierten Vorabprüfungen gegen e-zoll Fehlermeldungen inkludieren die Daten aus dem Data Center Zoll. Dieser Datenfeed stellt die für die Exportkontrolle notwendigen Dokumentenartencodes nicht zur Verfügung. Für die Integration dieser und eine Menge weiterer Informationen wie nationale Steuersätze, Zollsätze, Maßnahmen, Verbote und Beschränkungen, ect. hat prodata ein eigenes Tool entwickelt.
Mit unserem SAP® AddOn „pTaric Basis plus“ bieten wir genau dafür eine sinnvolle Erweiterung zu unserer bewährten Zollsoftware pZoll an. Das Tool liefert Ihnen die tagesaktuelle TARIC-Daten samt Dokumentenartencodes via e-zoll Webservice direkt in pZoll bzw. SAP® hinein. Eingerichtet als täglicher Hintergrundjob versorgt sie pTaric jede Nacht mit den neuesten Maßnahmen, die so schnell und einfach recherchiert werden können.
Wie funktioniert pTaric?
pTaric stellt durch den Zugriff auf die tagesaktuellen TARIC3-Daten samt Dokumentenartencodes noch mehr Vorab-Prüfungen Ihrer Zollbelege vor dem Senden an die Behörde zur Verfügung. Bei der Entwicklung wurde besonders auf die nahtlose Integration in den Prozess der Zollabwicklung Wert gelegt. Genauso wie die Ihnen bereits bekannten Standard pZoll-Prüfungen wurden die erweiterten Prüfungen gegen TARIC-Daten in den Erstellungsprozess der Export- bzw. Importbelege integriert.
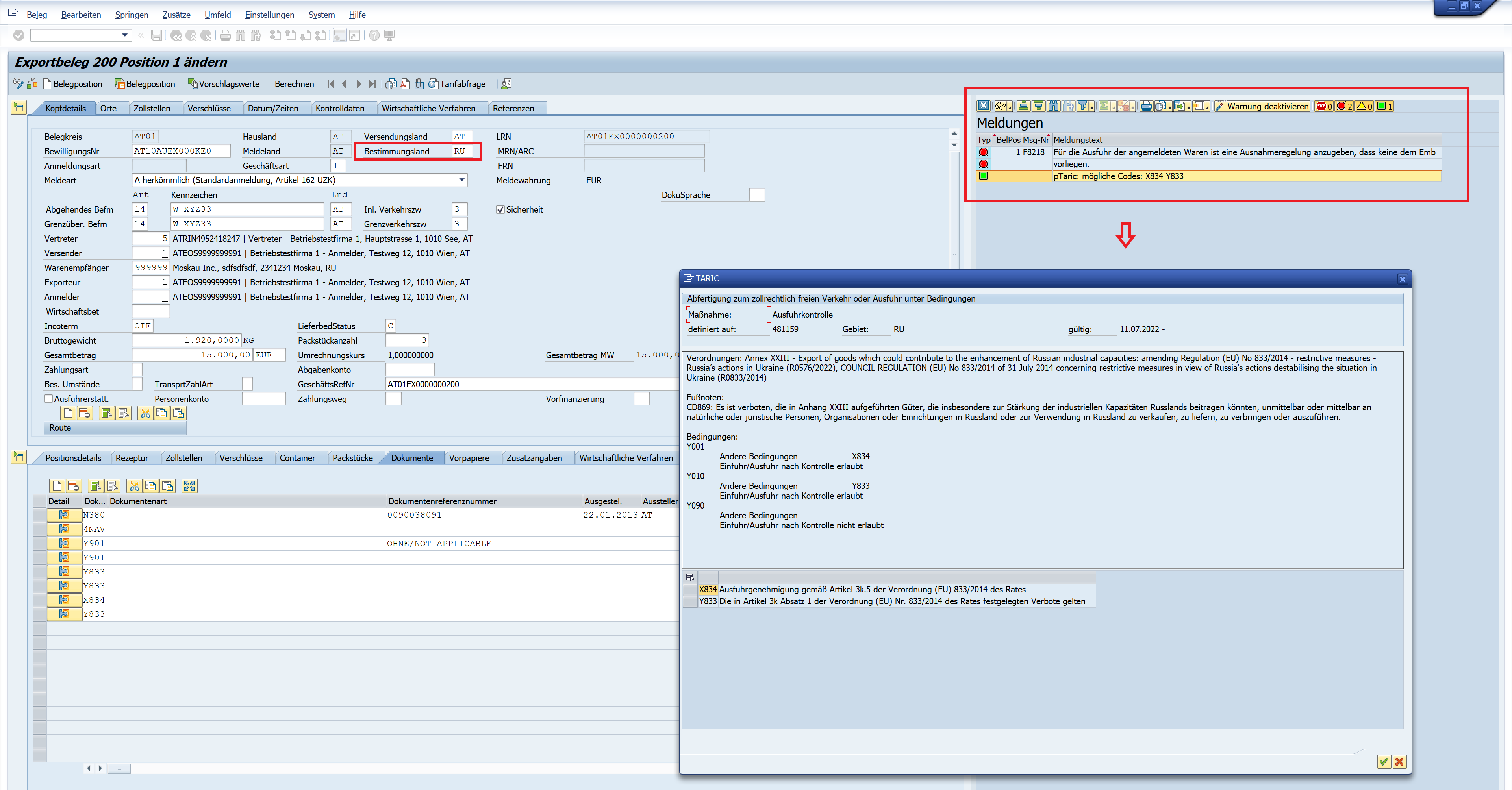
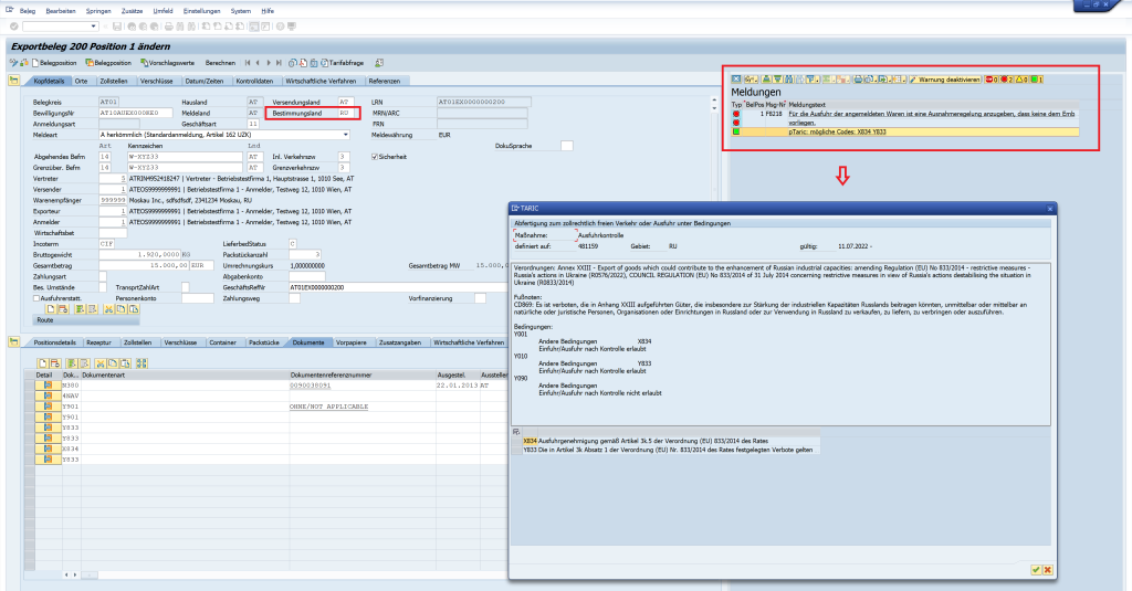
Wie gewohnt erscheint ein Benutzerdialog auf der rechten Monitorseite (siehe Bild 1) mit Hinweisen zu der Art des Fehlers. Weist eine Fehlermeldung darauf hin, dass ein Dokumentenartencode angegeben werden muss, werden Ihnen automatisch alle möglichen Codevarianten vorgeschlagen. Mit einem Klick darauf erhalten Sie nähere Informationen zu dem möglichen Verbot oder der Beschränkung, die Ihnen als Hilfestellung zur Auswahl des richtigen Dokumentenartencodes dienen soll.
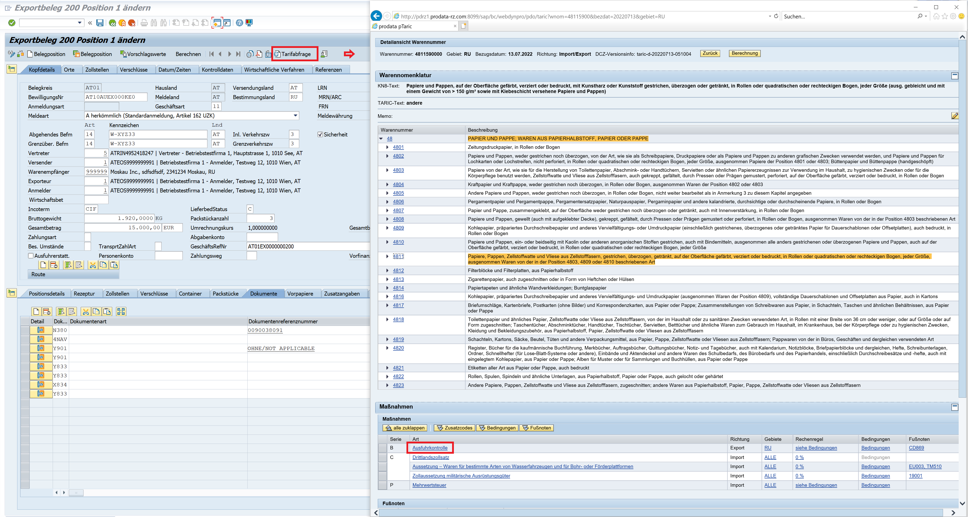
Da die Prüfungen auf Grund der Warennummer und des Bestimmungslandes erfolgen, kann mit der Funktion „Tarifabfrage“ (siehe Bild 2) sogleich eine detaillierte Tarifrecherche zu der Ware auf Ihrem aktuell behandeltem Beleg durchgeführt werden, welche Aufschluss über Warennomenklatur, Maßnahmen, Zusatzcodes, Bedingungen, Fußnoten, etc. gibt. Das ist nützlich, wenn man sich nicht sicher ist, unter welchen Bedingungen eine Ware exportiert werden darf oder nicht. In vielen Fällen ist z.b. das Datum des Vertragsabschlusses ausschlaggebend, ob sie ausführen dürfen oder nicht.
Zudem lässt die Tarifnummer nicht immer eine eindeutige Zuordnung zu einer aus- bzw. einfuhrbeschränkten Ware oder Dual-Use Ware (Ware mit doppelten Verwendungszweck) zu. Manche Tarifnummern sind so global, dass mehrere unterschiedliche Güter unter diese Zolltarifnummer fallen können, aber nur eines oder wenige mit Maßnahmen behaftet sind. Mit der in pZoll integrierten online Tarifrecherche können Sie bestimmen, ob Ihre Ware betroffen ist oder nicht.
Bleiben Sie am neuesten Stand – Neuigkeiten über Maßnahmen laufend direkt in SAP® erhalten
Die laufenden Änderungen der Maßnahmen scheinen kein Ende zu nehmen. Momentan nehmen die Sanktionen zwar noch zu, aber da sich die EU auf Dauer damit selbst schadet, werden gewisse Maßnahmen in absehbarer Zeit auch wieder verschwinden. Künftig werden Kriege am Rücken des internationalen Handels ausgetragen werden. Ein Grund mehr ständig am neuesten Stand zu sein. Mit pTaric können Sie schnell und einfach alle notwendigen und vor allem tagesaktuellen Informationen recherchieren. So ist es im pTaric Hauptmenü zum Beispiel möglich, sich die aktuellsten Neuigkeiten über Maßnahmen sortiert nach Datum einblenden lassen (siehe Bild 3).
pTaric Advanced bietet außerdem die Möglichkeit der Pflege der Warennummern im SAP® Warenstamm, wie z.b. simultane Pflege und Verwaltung des Zolltarifs in allen Werken oder die automatische Aktualisierung zum Jahreswechsel. Auch GTS (Global Trade Services) Kunden können die Vorteile von pTaric mit unserem pTaric4GTS nutzen. Weitere Features finden Sie auf unserer pTaric Produktseite.
Bei Interesse kontaktieren Sie das prodata Team! Wir zeigen Ihnen in einer Demo, gerne auch gleich mit Ihren individuellen Tarifnummern, die Funktionen von pTaric.
